This page serves as the central hub of information for Roleplaying Activity in the Brotherhood. It contains the policies, links to resources, and is home to the shared systems and rulesets used in the Brotherhood.
- The Exarch Staff can be reached at: exarch-staff@googlegroups.com
Shadow Academy Courses
The Shadow Academy is a great place to get started learning more about the Brotherhood's RP activities. The exams are not required, but are a great resource for getting started with either running or joining your first RP.
Activities 104: Roleplaying
- Course Notes and Exam - This course will show you how to quickly and easily join a roleplaying (RP) activity, set up an RP activity, as well as what to do when participating in a session, and how to run one yourself if interested!
The 104: Roleplaying Exam course notes is also our documentation and guide for creating, running, and finalizing your RPs!
Societies: Envoy Corps
- Course Notes and Exam - This course covers information about the Envoy Corps, which is the fictional society that represents roleplaying activity in the club.
Exarch Resources
You can find a folder of all the Exarch Resources on Google Drive at the link below:
Lore
Players Tokens & NPCs
Tokens are popular to use when using a map for your roleplaying activity. Use the site below to drag and drop an image, adjust it, and save it to use in any of your games and maps!
Map Making
Creating an RP
It's highly recommended that you take the Activities 104: Roleplaying exam to better familiarize yourself with the technical steps needed for starting up your session, but it is not required. Any member is able to host or create an RP, but if you have any questions, please reach out to a member of the Exarch staff or email us at: exarch-staff@googlegroups.com.
Here is a quick list of commands and what they can do for RP activity:
| Command
|
Function
|
| /rp create
|
Create an RP session. Can be initiated from any channel.
|
| /rp edit
|
Edit the RP session parameters.
|
| /rp joins
|
Enable or disable the join button on the advertisement message.
|
| /rp advertise
|
Will let you pick a channel to advertise your RP
|
| /rp snapshot create
|
Will let you select from your available character sheet loadouts and attach it to the session.
|
| /rp snapshot list
|
Will show you a list of attached snapshots
|
Dice Bot
If you choose to utilize dice for your roleplaying session, you can do so by adding Dice Maiden to the RP via the "Add Dice Bot" button.

- Here is a handy link to the list of commands Dice Maiden recognizes. Some popular ones that come up a lot:
| Command
|
Function
|
| /roll help
|
Displays basic usage instructions.
|
| /roll help alias
|
Displays alias instructions.
|
| /roll 1dX+Y
|
Rolls one die, where X is the number of sided dice you want to roll. +Y adds a modifier value
|
| /roll 1dX+Y ! Description of action
|
Any text following the "!" will post with the role.
|
| /roll 2dX d1
|
Advantage roll where X is the die sides value. Rolls two dice and keeps the highest.
|
| /roll 2dX kl1
|
Disadvantage roll where X the die sides value. Roll two dice and keep the lowest.
|
| /roll # 1dx+y
|
Rolls desired # of dice at the same time including modifiers.
- result:
- Rolls (7) 1d10+3 dice.
|
Types of Roleplaying Activities
When running and setting up the RP Typefield, for your RP these are the recommended "game types" or archetypes that can be used to help organize the types of Roleplaying activity you are running.
SOCIAL
- Suggested size: 3+ players
- Suggested run time: 1-4 weeks
Social RPs can be set up in a cantina, an event space, or any venue, really. They are usually treated as casual sessions, and are a good way to get as many members involved as they tend to be more free-form and less structured. They’re also great for focusing on interpersonal character drama and not getting bogged down in mechanics, turn orders, or awareness of Star Wars/Brotherhood lore. While dice rolls are not required, they can be used to help play games that make use of “drink points”, or casual attribute checks such as arm-wrestling, darts, billiards, etc.
ADVENTURE
- Suggested size: 3-6 players
- Suggested run time: 1-3 weeks
Adventures function more like a conventional TableTop/DnD session. There will usually be a venue, an objective, and a more hands-on structure set by the DM and an overarching plot/story. While dice rolls are not required, they are what most TableTop players are accustomed to and tend to help keep members engaged and with more indication of what they can/can’t do.
CHARACTER
- Suggested size: 2 players
- Suggested run time: N/A
Character focused RPs can be anything that focuses on character development and interactions with other characters in the Brotherhood. These can range from an overdue conversation between two characters meeting at a given location, to a slice of life outing, to sparring or training matches, and even for duels. The idea with Character RPs is that there is no impetus for scheduling or a DM, and the onus is placed on a small group of members to self-manage and enjoy writing together in RP format.
OTHER
- Covers anything that falls outside the previous three archetypes.
Finalizing
Once an RP is complete, the DM (Leader) can close out the session. This will automatically generate a URL with an HTML transcript of the RP, and submit the word count to the Exarch Staff for review and processing.
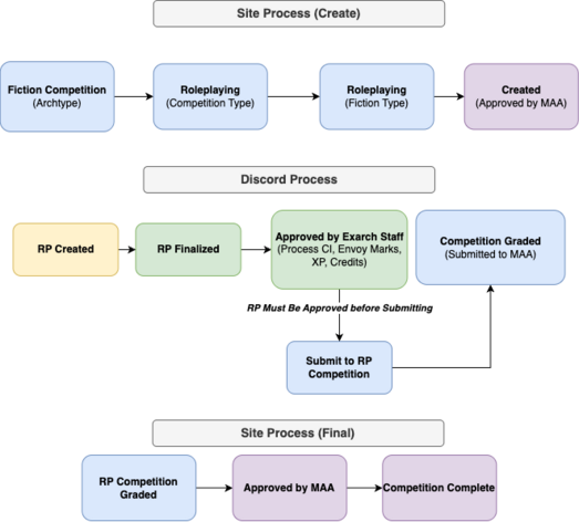
RP Competitions
RP Competitions allow members to earn crescents and placement value in container competitions beyond the regular award tree of Clusters of Ice, Envoy Marks, and Society Points. The following flow chart illustrates the workflow of how RP Competitions are created, finalized, and then processed through the site.
Submit to an RP Competition
RP Competitions utilize a feature that lets you take your completed RPs HTML url link and upload it to the Competition's text box.
Once your RP is completed, and the Exarch staff has approved the session, any member of the team simply needs to take the exported HTML url link and paste it into the submission text box of the Competition. No other text is needed beyond the HTML url link. This will auto-populate the participants of the team. This automatically imports the members of your team that took part, and makes it easier for the competition to be graded.
- Please make sure that only the HTML URL is pasted in, otherwise the import will not work.
- Remember to wait for the Exarch Staff to approve the RP before trying to submit to the competition.
You can see more information about RP Competitions in this Exarch Update.
How to Run an RP Competition
1. RP Competitions fall under the Fiction Competition archetype, which can be found on the “Manage Competitions” administration page and then by clicking “Create Competition”.
2. Once selected, members can fill in the details of their RP Competition as if they were setting up a Run-On. You’ll just see a drop-down selection under Competition type called Roleplaying.
3. Fill in the details of your competition. At the bottom, make sure to select Roleplaying from the Fiction type.
For Competition Description, this is up to the competition organizer. All that really matters is that there is a clearly defined list of requirements to submit and qualify for placement, and a clearly defined grading metric.
Read the blow section for best practice recommendations by the Exarch Office for the types of RP Competitions that could be run.
Suggested Types of RP Competitions
Members are not restricted to using these subtypes, but they are the suggested best practices recommended by the Exarch Office. All that really matters is that there is a clearly defined list of requirements to submit and qualify for placement, and a clearly defined grading metric.
Small-Team (2-6) Similar to Small-Team Run-On in the past.
- Requires at least three (2) members, with a maximum of six (6).
- Members can edit as much as they’d like for syntax improvements and continuity.
- 250 Words Minimum for each writer.
- Processed as DM-less RP activity, with the HTML export submitted to the competition text box.
- <Grading Metric>
Big Team (6+) Similar to a Clan Run-On in the past.
- Covers any RP Competition with more than 6 members.
- Members can edit as much as they’d like for syntax improvements and continuity.
- 250 Words Minimum for each writer.
- Processed as DM-less RP activity, with the HTML export submitted to the competition text box.
- <Grading Metric>
Co-Op (1-2) Similar to Co-op Fiction.
- Can be completed solo or with one other member.
- Each writer is expected to have a similar contribution of word count.
- Members can edit as much as they’d like for syntax improvements and continuity.
- 500 Word Minimum for each writer.
- Processed as DM-less RP activity, with the HTML export submitted to the competition text box.
- <Grading Metric>
Grading
The Exarch Staff has created the RP Competition Rubric (Create a Copy). It is not required, but something we have been using when running RP competitions.
Roleplaying Policy
The following section contains policies created to help maintain the operation and integrity of Roleplaying Activities so that members can have fun and be safe while running and participating in these activities.
Discord Chat Policy
The #rp-lobby is used to advertise RPs for a DB-wide audience, inquire about RPs, and talk about ideas around running RPs. We request that anything beyond short banter, or anything character-development related, be discussed in #fiction-chat
You can view a list of active RPs that were advertised club-wide with /rp list
RP Etiquette
As seen in the Activities 104: Roleplaying Exam:
Being a part of a roleplaying group can be a very intimate thing. The characters that have been created are held dear to a player's heart. So putting them out into the world for potentially bad things to happen to them is a kind of trust-fall in an RP activity. As a member of the group, players are encouraged to be respectful of each other and their characters when telling a story together using each of your respective characters.
When waiting for other players to post, be kind! Everyone in the Brotherhood is here for entertainment and enjoyment, but real life does happen and can throw off your plans to post. It’s okay to @mention another player to remind them or follow up, but you never know what might have come up for them. Likewise, if you know you’re going to be unable to post for a period of time (a few hours, a day, etc.) you should tell your DM and fellow players so that they know.
You should always ask another player for permission if writing their character. You should also extend the same level of care and attention to them as you would for your own characters.
If you ever feel like a DM or another player is being unfair or you feel like they’re creating a negative experience, please reach out to a member of the Exarch Staff and they can take a look into the situation for you.
Co-DM/GM Policy
By default, Golden Envoy Marks are awarded to the member that creates an RP activity as the DM of the session. This member is designated as the “Leader” role for the administrative abilities of dbb0t for the RP thread (as they are the only one that can Add Dice Bot, and finalize the session). A second member can act as a "Co-DM" if necessary for your Roleplaying activity. A Co-DM is not required but may be helpful especially with larger or more ambitious activities.
Some good examples include:
- A busy work schedule that prevents you from answering players for a long stretch of time during the day.
- Help with keeping track of larger groups through maps, resources, or lore dumps.
- Help reverse-shadow a new DM.
- Time zone coverage.
After selecting a Co-DM, members must tag the @Exarch Staff on Discord so that a team member knows to come add the member as a Co-DM.
Someone from the Exarch team will join your session and use a command to enable the Co-DM. You can also send an email to: exarch-staff@googlegroups.com
As part of the review process the Exarch staff already does, Exarch Staff will check the RP thread to make sure that the co-DM contributed in a meaningful way, and manually append the additional dossier when submitting the activity. In general, the Exarch Staff will trust the DMs, and only take action if there appears to be blatant abuse of the system.
"DM-less" Mode
For 1-on-1, character development, or any RP where no player is the "set" DM, members can request a roleplaying activity to be submitted as "DM-less".
This can be done by either tagging the @Exarch Staff on Discord before finalizing and submitting your session, or sending them an email at: exarch-staff@googlegroups.com.
Some examples for using the "No-DM" mode are:
- A 1-on-1 RPs where neither player is the "DM", and both members want to progress their "Players Gonna Play" Trophy rank instead of their "You Can Certainly Try" Trophy progression.
- "Run-On" type competitions where there is no DM.
- "Co-Op" type fiction competitions that want to use the RP coding instead of multiple Google Docs.
Processing Roleplaying Activity
The Exarch and the Exarch Staff are responsible for reviewing Roleplaying activities and submitting them to the site for final approval. Cluster of Ice will be automatically awarded with XP and credits after your RP is processed.
In order for an RP to qualify for Golden Envoy Marks, or Envoy Marks:
- 100 words minimum are required by a DM or a Player.
Additionally:
- The RP must have Run for at least 2 weeks
- or each participant has contributed at least 500 words.
Exarch Notes:
- If a Roleplaying session has 0 word counts, the RP activity will be declined.
- If a Roleplaying session has only 1 participant, Exarch Staff will use their best judgement to approve or deny a the activity based on if they feel it was a good-faith effort by a DM that did not get player engagement, or if it was just an effort to earn RP activity credit for solo-writing.
- If members choose to write their RP outside of discord in a shared document, they must still meet the requirement of each participant contributing at least 500 words. However, in respect to the Trophy progression system, attempts at repeating this process in short succession will be asked to wait for the standard 2-weeks to prevent Envoy Mark spamming.
CI Adherence Policy
Roleplaying activity is awarded based on the cumulative word count from your posts in the RP session. 500 words are equal to 1 Cluster of Ice (CI). As a result, RP activities must utilize the Brotherhood character sheets system in some way, and stay relevant to the Brotherhood’s lore and sandbox within the Star Wars universe. For more information on the Cluster of Ice, see: Cluster of Ice: Text Roleplaying
Rulesets and Systems
DM/GM's have the option of deciding what system they will use when running a session. The following list is a collection of suggested guides for running different kind of RP activities.